Architecture in SwiftUI

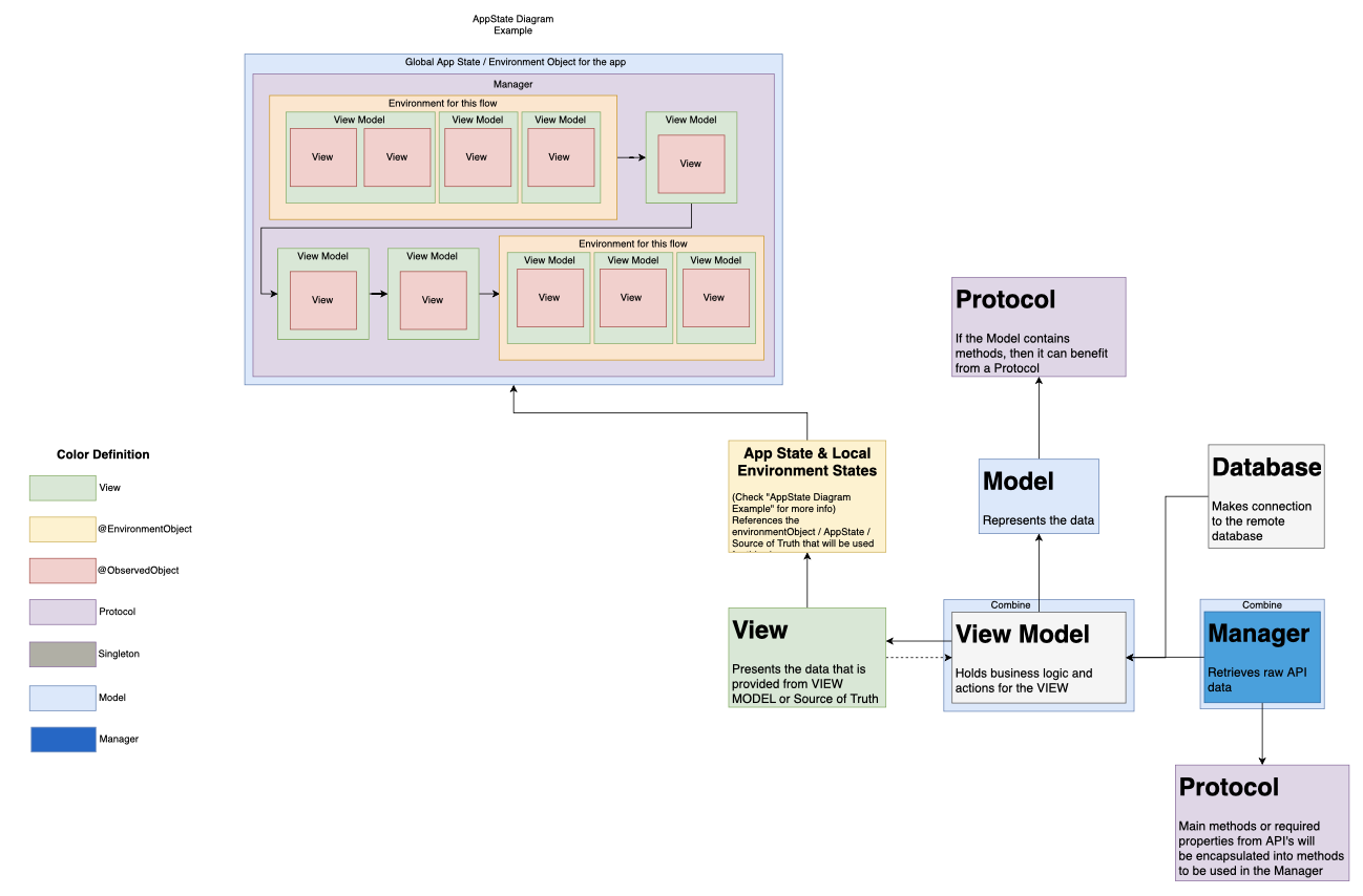
Hello all, I’m wanting to get your take on how SwiftUI’s data flow can change how we architect our apps? It seems as if, with EnvironmentObjects, ObservableObjects and possibly more, they change where you get your data from, which could cause variations in, let’s say MVVM.

What do you think is a good way to make use of these property wrappers and could it change how we architect things? I created a SwiftUI flow that i think could be beneficial for my team and it leverages wrappers. The thing is, it’s difficult convincing others (who aren't iOS Developers) that it could work, since this is how SwiftUI handles data flow. Possibly this discussion could help me win them over.

I've created a chart that I think could benefit at least our team and it leverages the use of property wrappers for data flow, maybe I can get some feedback on it, thanks!

Architecture in SwiftUI
 
 
Q