Case-ID: 12759603: Memory Leak in UIViewControllerRepresentable and VideoPlayer

Dear Developers and DTS team,

This is writing to seek your expert guidance on a persistent memory leak issue I've discovered while implementing video playback in a SwiftUI application.

Environment Details:

  • iOS 17+, Swift (SwiftUI, AVKit), Xcode 16.2
  • Target Devices:
    • iPhone 15 Pro (iOS 18.3.2)
    • iPhone 16 Plus (iOS 18.3.2)

Detailed Issue Description: I am experiencing consistent memory leaks when using UIViewControllerRepresentable with AVPlayerViewController for FullscreenVideoPlayer and native VideoPlayer during video playback termination.

Code Context: I have implemented the following approaches:

  • Added static func dismantleUIViewController(: coordinator:)
  • Included deinit in Coordinator
  • Utilized both UIViewControllerRepresentable and native VideoPlayer
/// A custom AVPlayer integrated with AVPlayerViewController for fullscreen video playback.
///
/// - Parameters:
///   - videoURL: The URL of the video to be played.
struct FullscreenVideoPlayer: UIViewControllerRepresentable {
    // @Binding something for controlling fullscreen
    
    let videoURL: URL?

    func makeUIViewController(context: Context) -> AVPlayerViewController {
        let controller = AVPlayerViewController()
        controller.delegate = context.coordinator

        print("AVPlayerViewController created: \(String(describing: controller))")
        
        return controller
    }

    /// Updates the `AVPlayerViewController` with the provided video URL and playback state.
    ///
    /// - Parameters:
    ///   - uiViewController: The `AVPlayerViewController` instance to update.
    ///   - context: The SwiftUI context for updates.
    func updateUIViewController(_ uiViewController: AVPlayerViewController, context: Context) {
        guard let videoURL else {
            print("Invalid videoURL")
            return
        }
        
        // Initialize AVPlayer if it's not already set
        if uiViewController.player == nil || uiViewController.player?.currentItem == nil {
            uiViewController.player = AVPlayer(url: videoURL)
            print("AVPlayer updated: \(String(describing: uiViewController.player))")
        }
        
        // Handle playback state
    }

    func makeCoordinator() -> Coordinator {
        Coordinator(parent: self)
    }
    
    static func dismantleUIViewController(_ uiViewController: AVPlayerViewController, coordinator: Coordinator) {
        uiViewController.player?.pause()
        uiViewController.player?.replaceCurrentItem(with: nil)
        uiViewController.player = nil
        print("dismantleUIViewController called for \(String(describing: uiViewController))")
    }
}

extension FullscreenVideoPlayer {
    class Coordinator: NSObject, AVPlayerViewControllerDelegate {
        var parent: FullscreenVideoPlayer
        
        init(parent: FullscreenVideoPlayer) {
            self.parent = parent
        }
        
        deinit {
            print("Coordinator deinitialized")
        }
    }
}

struct ContentView: View {
    private let videoURL: URL? = URL(string: "https://interactive-examples.mdn.mozilla.net/media/cc0-videos/flower.mp4")
    
    var body: some View {
        NavigationStack {
            Text("My Userful View")
            
            List {
                Section("VideoPlayer") {
                    NavigationLink("FullscreenVideoPlayer") {
                        FullscreenVideoPlayer(videoURL: videoURL)
                            .frame(height: 500)
                    }
                    
                    NavigationLink("Native VideoPlayer") {
                        VideoPlayer(player: .init(url: videoURL!))
                            .frame(height: 500)
                    }
                }
            }
        }
    }
}

Reproducibility Steps:

  1. Run application on target devices
  2. Scenario A - FullscreenVideoPlayer:
    • Tap FullscreenVideoPlayer
    • Play video to completion
    • Repeat process 5 times
  3. Scenario B - VideoPlayer:
    • Navigate back to main screen
    • Tap Video Player
    • Play video to completion
    • Repeat process 5 times

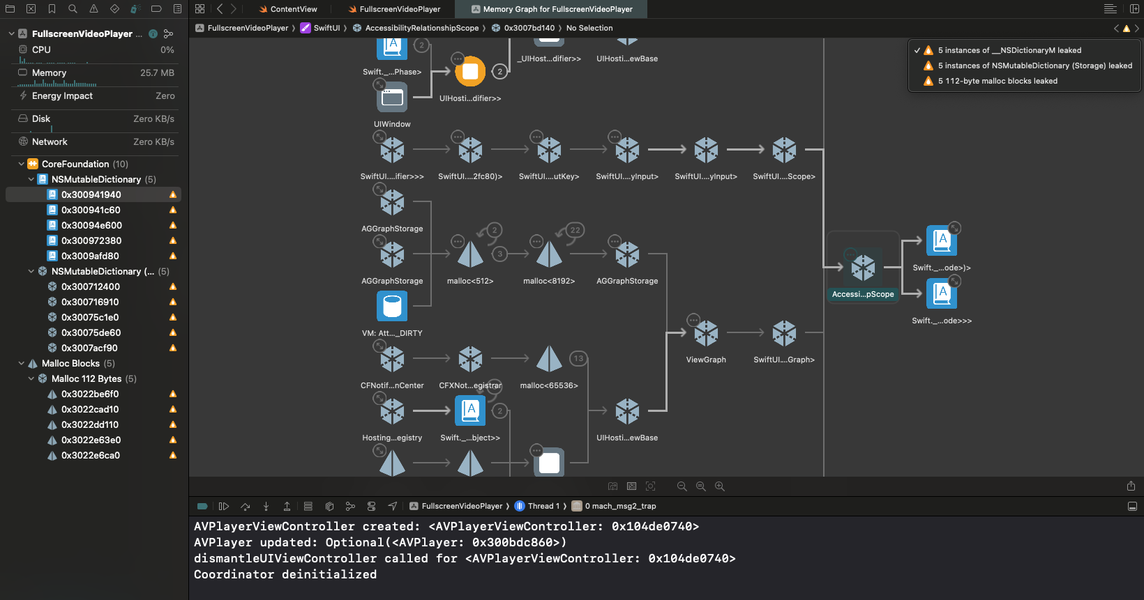
Observed Memory Leak Characteristics: Per Iteration (Debug Memory Graph):

  • 4 instances of NSMutableDictionary (Storage) leaked
  • 4 instances of __NSDictionaryM leaked
  • 4 × 112-byte malloc blocks leaked

Cumulative Effects:

  • Debug console prints: "dismantleUIViewController called for <AVPlayerViewController: 0x{String}> Coordinator deinitialized" when navigate back to main screen

  • After multiple iterations, leak instances double

Specific Questions:

  1. What underlying mechanisms are causing these memory leaks in UIViewControllerRepresentable and VideoPlayer?
  2. What are the recommended strategies to comprehensively prevent and resolve these memory management issues?
Answered by DTS Engineer in 832198022

Hello @NemoCode,

Please file a bug report for this issue using Feedback Assistant.

Also, it does not appear that this issue is resulting in unbounded memory growth (as you push and pop the view multiple times, the overall memory footprint is stable, rather than growing until your process is jettisoned from memory). If this issue is causing a concrete problem in your app, please provide the details of that problem here!

-- Greg

Hello @NemoCode,

Please file a bug report for this issue using Feedback Assistant.

Also, it does not appear that this issue is resulting in unbounded memory growth (as you push and pop the view multiple times, the overall memory footprint is stable, rather than growing until your process is jettisoned from memory). If this issue is causing a concrete problem in your app, please provide the details of that problem here!

-- Greg

Case-ID: 12759603: Memory Leak in UIViewControllerRepresentable and VideoPlayer
 
 
Q